線上客服
客服團隊
剛剛
親愛的 LBank 用戶
我們的線上客服系統目前遇到連線故障。我們正積極修復這一問題,但暫時無法提供確切的恢復時間。對於由此給您帶來的不便,我們深表歉意。
如需幫助,您可以透過電子郵件聯繫我們,我們將盡快回覆。
感謝您的理解與耐心。
LBank 客服團隊

几十年来,在线广告一直是互联网赖以生存的唯一方式。
所有人都在争夺注意力。为此,企业会收集你周围所有可能的数据,建立用户画像,并向你展示广告。

代理型网络与原罪[1]
在互联网上,这一单一模型解锁了当前规模达万亿美元的市场。
金融始终存在于互联网中:
但小额支付(低于1美元)过去始终无法实现经济可行性(VISA/万事达卡每笔交易收取约2%+0.1美元手续费),因此广告成为唯一可行的商业模式,这导致:
形成三赢局面。
随着世界向智能体迈进:
应用程序接口API将取代浏览器、代理浏览器[2],成为默认的通信模式。

用户交互路径
内容盗取对互联网而言并非可行之道,因此内容发布者将转向对其网站收取小额费用,而智能体需具备支付能力。数十年来,小额支付始终难以实现,直到区块链技术横空出世才打破这一困局。
诸如Solana之类的区块链技术使得规模化的小额支付成为可能,且不会对用户造成掠夺性收费。
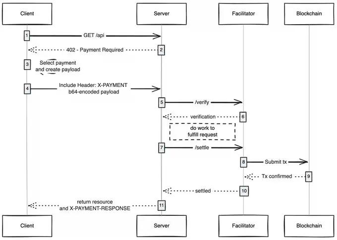
x402协议创建的统一接口可实现以下功能:

来源: payai.network
当任意客户端(智能体、浏览器)发送内容访问请求时,内容主机会返回付费要求,客户端完成支付后即可获取内容,这为智能互联网开启了全新的经济模式。
我特别看好的应用方向:
我始终惊叹于一项简单技术如何能解锁新的经济模式,x402 正是其中之一。
剛剛
親愛的 LBank 用戶
我們的線上客服系統目前遇到連線故障。我們正積極修復這一問題,但暫時無法提供確切的恢復時間。對於由此給您帶來的不便,我們深表歉意。
如需幫助,您可以透過電子郵件聯繫我們,我們將盡快回覆。
感謝您的理解與耐心。
LBank 客服團隊